Užduotis: Sąskaitos-faktūros mokėjimo apvalinimas, kai atsiskaitoma grynais pinigais per įmonės kasą.
Sąlygos: Sukurti dvi sąskaitas-faktūras: pirkimo ir pardavimo. Pardavimo atveju centų apvalinimas bus į mažesnę pusę (pvz. suma 140,46 Eur). Pirkimo atveju apvalinimas bus į didesnę pusę (pvz. 140,49 Eur).
Darbo eiga:
1_Variantas
Pardavimai → Pardavimų sąskaitos → Sukurti naują pardavimo sąskaitą-faktūrą, kai suma 140,46 Eur. Detalus aprašymas čia:
Nustatymai → Apskaita → Mokėjimo metodai → sukurkite naujus mokėjimo metodus: Apvalinimas pardavimuose ir Gryni.
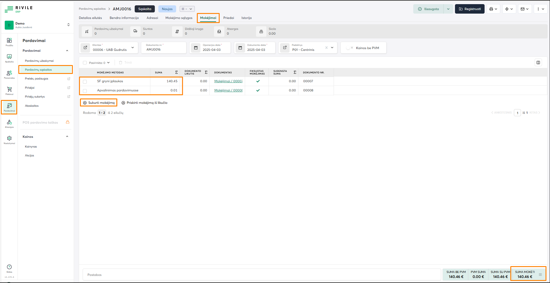
Pardavimai → Pardavimų sąskaitos → Mokėjimai → Sukurti mokėjimą → parinkite du mokėjimo metodus ir nurodykite jų sumas: “Atsiskaitoma grynais” 140,45 Eur ir “Apvalinimas pardavimuose” 0,01 Eur:

Suvedus duomenis spauskite Registruoti. Registruota informacija perkeliama į didžiąją knygą, atsargų likučius ir klientų skolas. Paspaudus mygtuką Didžioji knyga, atidaroma sąskaitų ryšių lentelė:

Apvalinimo suma (skirtumas tarp bendros mokėtinos sumos iki apvalinimo ir bendros mokėtinos sumos, pritaikius apvalinimą) bus atvaizduojama atitinkamai pajamų arba sąnaudų dalyje.
2_Variantas
Pirkimai → Pirkimų sąskaitos → Sukurti naują pirkimo sąskaitą-faktūrą, kai suma 140,49 Eur. Detalus aprašymas čia:
Nustatymai → Apskaita → Mokėjimo metodai → sukurkite naujus mokėjimo metodus: Apvalinimas pirkimuose ir Gryni.
Pirkimai → Pirkimų sąskaitos → Mokėjimai → Sukurti mokėjimą → parinkite du mokėjimo metodus ir nurodykite jų sumas: “Atsiskaitoma grynais” 140,50 Eur ir “Apvalinimas pirkimuose” -0,01 Eur:

Kai apvalinama į didesnę pusę, apvalinimo suma (skirtumas tarp bendros mokėtinos sumos iki apvalinimo ir bendros mokėtinos sumos, pritaikius apvalinimą), turi būti įvesta su minuso ženklu.
Suvedus duomenis spauskite Registruoti. Registruota informacija perkeliama į didžiąją knygą, atsargų likučius ir klientų skolas. Paspaudus mygtuką Didžioji knyga, atidaroma sąskaitų ryšių lentelė:
